Eclipse's Local History Saved Me ...
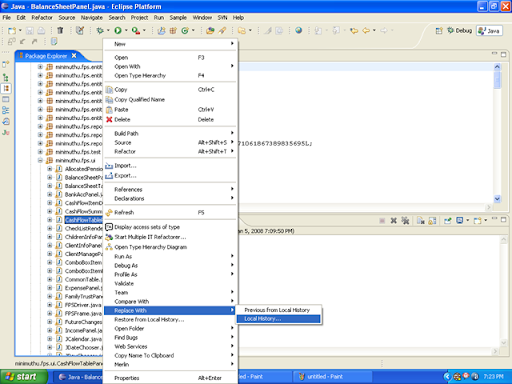
Today while I was working on our "Financial Planing System" project I replaced one simple code fragment throughout the project. That ruined how the application works. Since I've changed nearly 20 source files correcting would have been a nightmare.
But fortunately, Eclipse is keeping track of the local changes done to source file. Because of that I've been able to replace the changes I did using that.
You can compare the changes you have done very easily.
This is a really cool feature to have, specially if you are not using source control system. Even with source control local history can be very useful.


Post a Comment